Komponent filtr służy do tworzenia filtrów w formie wyszukiwarek danych. Wykorzystujemy go głównie dla zestawień DataGrid oraz Photogrid, jak również, jako wyodrębnioną pozycję submenu. Mamy możliwość utworzenia filtra dopuszczającego jednoczesne wyszukiwanie z uwzględnieniem wielu parametrów. Liczbę oraz charakter pól wyszukiwania określa się w formularzu konfiguracji w zakładce FORM.

Formularz dopisania i edycji definicji Filtr
Formularz służy do tworzenia nowych definicji oraz edycji już istniejących rekordów. Składa się on z dwóch zakładek:
- BASIC
- FORM
BASIC
Zakładka określa podstawowe cechy definicji – składa się z pól
Składa się z następujących pól:
- NAME– nazwa konfiguracyjna elementu
- ACTIVE – Oznaczenie, czy definicja filtru ma być aktywna tj. czy widoczna będzie w innych komponentach, do których została podpięta;
- SYSTEM – Oznaczenie czy filtr jest elementem konfiguracji systemu

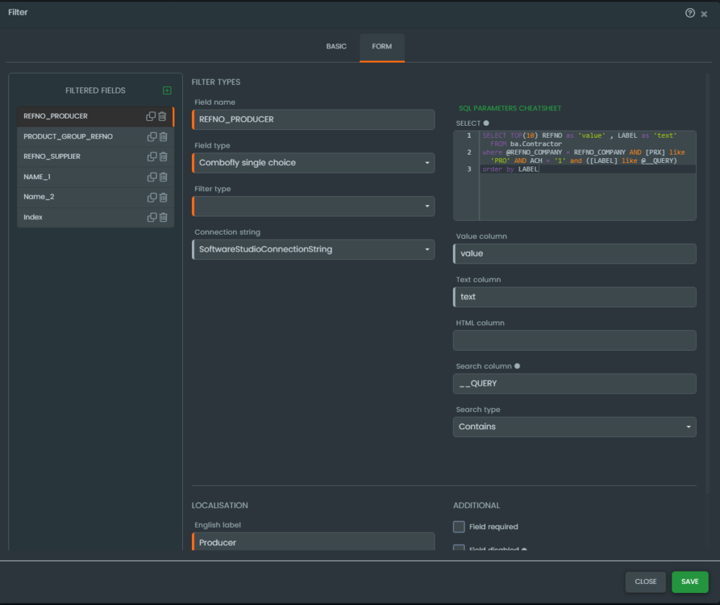
FORM
Zakładka FORM:
Kontrolki wyszukiwania w filtrze dodajemy za pomocą ikony plusa, znajdującej się w sekcji FILTER FIELDS. W miejscu tym, obok nazwy utworzonego pola pojawią się dwie ikony, służące odpowiednio do kopiowania i usuwania pola. Po jego utworzeniu po prawej stronie pojawią się pola konfiguracyjne. Pola konfiguracyjne mogą się nieznacznie różnić w zależności od wybranego typu danych w kontrolce (Filtr Type).
Wyróżniamy następujące stałe pola konfiguracyjne:
- FIELD NAME – nazwa pola, musi być taka sama jak nazwa kolumny, w której wyszukujemy frazy wpisana w filtrze,
- FIELD TYPE – typ pola, określa typ danych jakie wskazane pole będzie przyjmować,
- FILTER TYPE – typ filtrowania który określa warunki wyszukiwanie rekordów; Możemy wyszukiwać rekordy posiadające wskazaną frazę, jak również możemy skonfigurować wyszukiwanie poprzez wykluczenie np.: („fraza nie zawiera”);
- MAX LENGTH – maksymalna ilość znaków, jaką będzie można wpisać w pole;
- ENGLISH LABEL – nazwa pola w języku angielskim;
- POLISH LABEL – nazwa pola w języku polskim;
- FIELD REQUIRED – check-box , określający czy podanie wartości we wskazanym polu ma być wymagane;
- FIELD DISABLED – check-box określający czy pole ma zostać wyłączone; wyłączone pola nie są wyświetlane, ani używane w filtrowaniu;
- FIELD HIDDEN – check-box określający, czy pole ma być ukryte; ukryte pola są używane w filtrze, podczas gdy nie są widoczne w formularzu. W rezultacie możemy wskazać dla nich stały warunek wyszukiwania

Podsumowując szczegóły konfiguracji zmiennych pól konfiguracyjnych zależnych od poszczególnych typów kontrolek możemy znaleźć odrębnych instrukcjach.